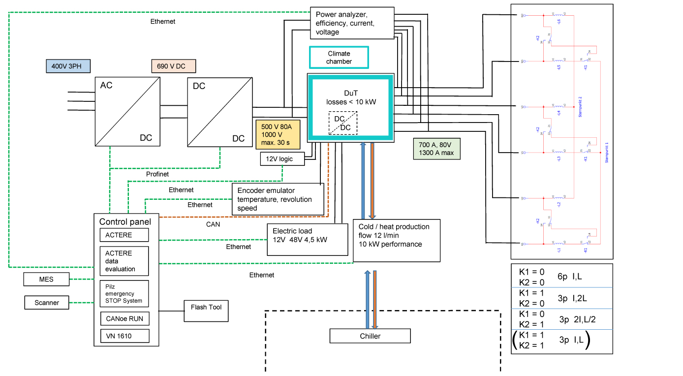
converter test bench
The test bench is designed as a function, calibration and EOL test bench. As an option it is possible to implement different flash-functions. The development of the test bench was focussed on the target that it is possible to test variable converters with different
capacities and configurations (with and without dc/dc converter).
The flexible and scalable design of the converter test stand allows als a complete operation in connection with a climate chamber. With a simple and easy handling connectivity it is possible to do a fast change of the device under test with different configurations. ACTERE software controls the teaching porcess as well as the fully automatic test procedures. The measured data will be stored and transferred within different formats (mp4, html,…) for further evaluation. The modulare concept is open designed and allows an easy extension for future test procedures.
- bidirectionale voltage: 1.000 V, 30 A, 30 kW
- current: 1.200 A, 15 V
- inductor: 2 x 3 phase, 0,1mH, 750 Arms
